找回密码
 立即注册

QQ登录

只需一步,快速开始

查看: 2716|回复: 12

OPC通信,使用 OPC Scout 测试 S7 OPC Sever的方法

 火.. [复制链接]
  • 打卡等级:即来则安
  • 打卡总天数:29
  • 打卡月天数:1
  • 打卡总奖励:7791
  • 最近打卡:2025-12-13 17:25:16

2540

主题

1355

回帖

2万

积分

管理员

积分
21304
发表于 2019-8-3 19:39:06 | 显示全部楼层 |阅读模式
SIMATIC NET自带 OPC Client 端软件 OPC Scout,可以使用这个软件测试所组态的 OPC Sever。
通过 Windows “开始”>“所有程序”>“Siemens Automation>“SIMATIC”>“SIMATIC NET”>“OPC Scout V10”,启动测试。

1.添加变量
双击OPC.SimaticNET,点击“S7:”>“S7 connection_1”>“objects”>“DB”>“DB1”>“New Definition”来添加一个变量,并为变量选择数据类型、起始地址、数据长度 。如图1.所示。
注意: DB1 数据类型对应与 S7-200 SMART CPU 的 V 区数据。



图1. 创建一个新的变量组

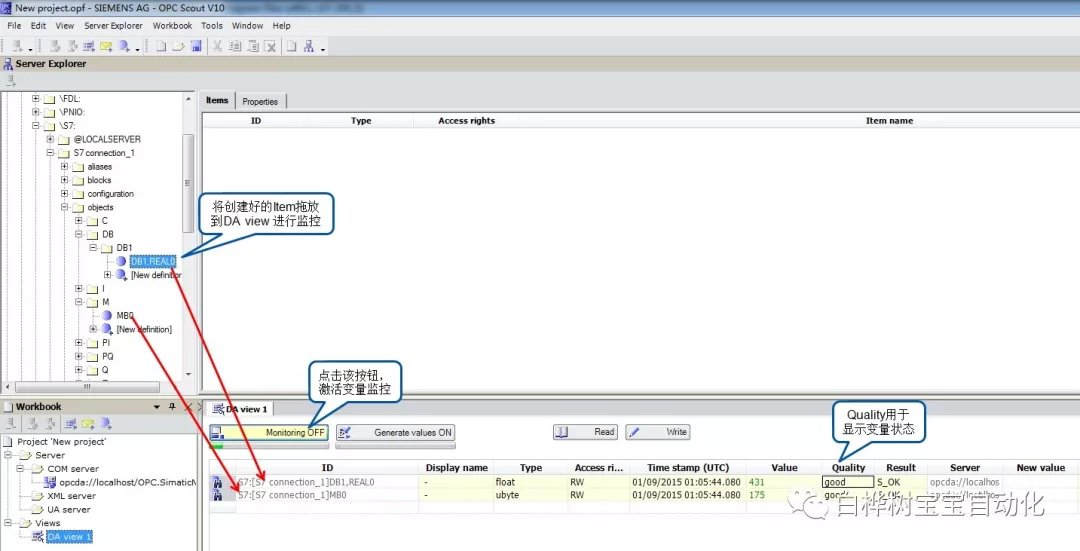
2. 观察通信结果及质量

将创建好的 Item 拖放到 DA view 中,进行变量监控,如图 2. 所示。



图2.检查通信结果

注意:如果通信质量为“bad”,则说明通信失败,需要检查软件组态及硬件连接是否正确。

本帖子中包含更多资源

您需要 登录 才可以下载或查看,没有账号?立即注册

×
工控课堂 www.gkket.com

0

主题

119

回帖

297

积分

注册会员

积分
297
发表于 2019-8-5 22:35:11 | 显示全部楼层
加油,加油,不要沉下去,我是最热贴
工控课堂 www.gkket.com

0

主题

717

回帖

2166

积分

高级会员

积分
2166
发表于 2020-10-18 00:06:38 | 显示全部楼层
感谢分享,佩服佩服!
工控课堂 www.gkket.com

0

主题

96

回帖

146

积分

新手上路

积分
146
发表于 2025-11-13 08:07:09 | 显示全部楼层
这逻辑绝了,分析得太到位了吧
工控课堂 www.gkket.com

0

主题

103

回帖

183

积分

新手上路

积分
183
发表于 2025-11-25 15:05:25 | 显示全部楼层
内容太顶了!疯狂点赞,已默默收藏~
工控课堂 www.gkket.com

0

主题

76

回帖

193

积分

新手上路

积分
193
发表于 2025-11-25 15:18:03 | 显示全部楼层
路过混个脸熟,顺便为优质内容打 call~
工控课堂 www.gkket.com

0

主题

76

回帖

108

积分

新手上路

积分
108
发表于 2025-11-25 15:18:54 | 显示全部楼层
不请自来,只为说一句:太精彩了!
工控课堂 www.gkket.com

0

主题

110

回帖

167

积分

新手上路

积分
167
发表于 2025-11-25 15:21:00 | 显示全部楼层
路过打卡,为优质内容疯狂打 call
工控课堂 www.gkket.com

0

主题

96

回帖

164

积分

新手上路

积分
164
QQ
发表于 2025-11-25 15:23:24 | 显示全部楼层
赞同 + 10086,完全说出了我的想法!
工控课堂 www.gkket.com

0

主题

102

回帖

158

积分

新手上路

积分
158
发表于 2025-11-25 15:23:59 | 显示全部楼层
笑不活了,评论区比正文还精彩!
工控课堂 www.gkket.com
您需要登录后才可以回帖 登录 | 立即注册

本版积分规则

关闭

站长推荐上一条 /1 下一条

QQ|手机版|免责声明|本站介绍|工控课堂 ( 沪ICP备20008691号-1 )

GMT+8, 2025-12-23 04:47 , Processed in 0.098459 second(s), 27 queries .

Powered by Discuz! X3.5

© 2001-2025 Discuz! Team.

快速回复 返回顶部 返回列表